January 5, 2012
Medical Predictive Analysis for Knowledge Module Repository
History
On December 2, 2010 SOADEX and Geneva Foundation entered into an innovative joint Health Care IT agreement to develop a knowledge module repository (KMR) with reasoning capabilities for predicting relative disease risk, developing diagnostic and analytic processes, and creating resource-capacity planning tools for the treatment of Post-traumatic Stress Disorder (PTSD). The mission of the Geneva Foundation, founded in April 1993, is to promote and support the advancement of military medicine. Given the increasing incidence of PTSD in military personnel returning from deployment, the need for robust predictive and planning tools to support PTSD treatment is critical.
Overview of Project
KMR Clinical and Predictive Analytics, as SOADEX now calls the product under development, is the second version of a comprehensive Service Oriented Architecture for knowledge management and accurate analysis of clinical data. This product provides tools that support health care personnel in the diagnosis and management of disease conditions. It also assists patients in understanding their conditions and treatments, and allows them to collaborate with their health care providers in a coordinated plan for achieving and sustaining health. To this end, the product includes Electronic Medical Record (EMR) and Patient Medical Record (PMR) components.
Health care planners can use the standalone resource-capacity simulator to optimize available resources, increase capacity, and improve access to care. Knowledge engineers and enterprise domain experts can use the standalone Clinical Decision Support Workbench to author knowledge modules and rules applicable to populations of patients. Originally designed to assist in the care of patients with Post-traumatic Stress Disorder (PTSD), the product can be applied to other diseases and conditions.
Service Oriented Architecture
This version of the product focuses on improving health care outcomes for patients diagnosed with PTSD. The product’s rule engines decide what to do, its dynamic and iterative diagnostic capabilities automate the needed tasks, and its notification capabilities communicate with the patients and providers to result in the most efficient and timely use of resources.
The Service Oriented Architecture provides an optimal platform for managing the data structure and semantics required for advanced clinical decision support, choice optimization, and data exchanges between government and private health care organizations.
The product infrastructure can request and persist clinical data from distributed networks of government and civilian providers using the Federal Health Architecture (FHA) Nationwide Health Information Network (NHIN) architecture and other large Military Health System (MHS) repositories. These federal sources combined with local research data sets create data storage capabilities suited for both individual and population-based predictive analysis.
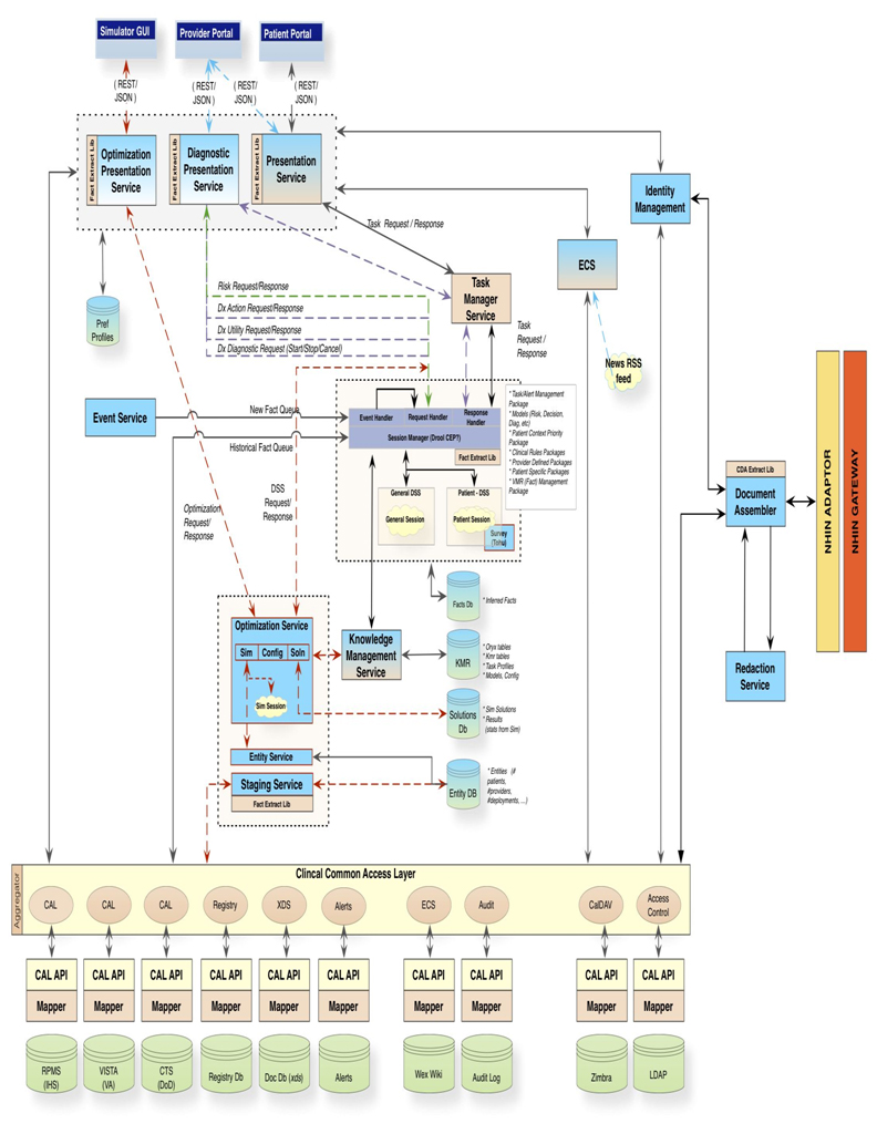
System Diagram
The following diagram provides a sample configuration of the main application components, and how the decision support agents and knowledge module repositories can interact in the system. This sample system integrates the EMR systems from the Department of Defense, the Department of Veterans Affairs, and Indian Health Service. Communication from and to health care professionals and patients at medical facilities is accomplished through the patient and provider portals and message inboxes supported by each portal.

Technology
These industry-standard technologies are used to implement the product:
Predictive and Diagnostic Models: Implemented using the Predictive Model Markup Language (PMML) developed by the Data Mining Group. By using PMML, the product models can easily be shared between different applications, thus avoiding proprietary issues and incompatibilities.
Rule Engine: Implemented using JBoss Drools, which exposes knowledge services through SOAP and REST interfaces, allowing interoperability with software designed in different programming languages, or with independent applications. Drools Grid provides a distributed network of intelligent agents hosting Drools sessions to be able to make choices or respond based on the environment. Drools Guvnor is a centralized repository for Drools knowledge repositories, with web-based GUIs, editors, and tools to manage the large numbers of rules.
Workbench: The product evaluates clinical data with rule sets built from triggers, rules, and tasks. Combined and configured, these three form a Decision Node, a set of clinical rules, applied to a specific population and saved with metadata to ensure that rule evaluations are properly communicated. The Workbench provides tools for defining and building Decision Nodes and their components.
Front-End GUI Services: The web-based applications are implemented via HTML templates to invoke Simple Object Access Protocol (SOAP) methods in Web Service Description Language, or WSDL. User interfaces run in Mozilla Firefox 2.0.0.0+ and Internet Explorer versions 6+, and are implemented in HTML, JavaScript, and server-side JavaServer Pages, served by Glassfish 3.0.
Middle Layer: Consists of Presentation Services Layer and the Clinical Common Access Layer (CAL), which provides the web services. The Presentation Services Layer communicates with client services using REST/JSON calls and forwards client service requests to the web services, and responses from web services to client services. Web services communicate with the repositories and send the responses to client services requests through Presentation Services to Client Services.
CAL provides access to the underlying EMR systems, maps EMR data to HL7 RIMM models, and provides terminology and semantic translation. HL7 is a standard for exchanging messages among information systems that implement health care applications.
Use Cases and Their Results
The product provides models for two related uses: diagnosing PTSD in individual soldiers and predicting the incidence of PTSD in a given population. The following case examples illustrate these uses:
1. Patient-Based Prediction: Shortly after returning from a year-long deployment to Afghanistan, a soldier sees his primary care manager (PCM) for a skin condition. When the PCM accesses the patient’s electronic medical record, the KMR Clinical and Predictive Analytics system collects all known information about the soldier, noting that the record is missing a history of prior combat trauma. It calculates a tentative disease probability score for PTSD, emphasizing the need for the missing data.
The system alerts the PCM and patient to complete a trauma survey. Once the system receives the completed survey from the patient, it automatically recalculates the disease probability score using the new data. If the disease probability exceeds the notification threshold set by the PCM, EMR instantly notifies the PCM and automatically enrolls the patient into a registry of personnel with a high probability of developing PTSD, needing active case management and monitoring.
2. Population-based Prediction: A health care planner logs into the resource-capacity simulator
to run a PTSD simulation for a Camp Pendleton Marine division that will soon deploy to a location in the Middle East. He specifies the type of mission, reviews the input assumptions of the default simulation configuration, and adjusts input parameters based on distributions of age, gender, active duty status, race, number of deployments, mental health fitness, prior traumatic injury, and other relevant deployment parameters.
The simulator runs the simulation and predicts the number of new PTSD cases, their severity, and the expected onset estimated to develop over a specified number of years following the Marine Division’s return home. It provides a plan for allocating medical facility resources to meet the needs of the Camp Pendleton Marine division.
Benefits
The product leverages existing data management and predictive analytics software to facilitate the prediction of medical resource needs for behavioral health disorders related to military deployment. These predictive and diagnostic modeling tools will increase positive intermediate and long-term health outcomes for veterans and their families. Additionally, the product is intended to be Open Source and made available to the public for widespread benefit in health care facilities throughout the country.
Besides offering cognitive and analytic support to health care planners and providers, KMR Clinical and Predictive Analytics provides a Patient Medical Record component that allows patients to participate actively in their treatment through email, calendar and scheduling, and review of their medical data, with supporting educational material appropriate for the layperson. Patients will be able to manage their health care much as they now manage their business affairs through online resources. As informed partners with their health care providers, they will engage in a lifelong educational program that empowers them to act to improve their health outcomes.